[WIP] 2. API inbound security pattern [Control Realization] - improvement proposal ()
[WIP] 2. API inbound security pattern [Control Realization] - improvement proposal
Version
Also known as
Intent
Applicability
Scope
Contributor(s)
Conditions
References
Dependencies
Variations
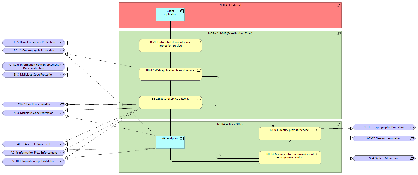
NORA-1: External Client application
Client application BB-21: Distributed denial of service protection service
NORA-2: DMZ (Demilitarized Zone) BB-17: Web application firewall service
NORA-2: DMZ (Demilitarized Zone) BB-21: Distributed denial of service protection service
NORA-2: DMZ (Demilitarized Zone) BB-23: Secure service gateway
BB-21: Distributed denial of service protection service SC-5: Denial-of-service Protection
BB-21: Distributed denial of service protection service BB-17: Web application firewall service
BB-17: Web application firewall service SI-3: Malicious Code Protection
BB-17: Web application firewall service AC-4(25): Information Flow Enforcement | Data Sanitization
BB-17: Web application firewall service SC-13: Cryptographic Protection
BB-17: Web application firewall service BB-23: Secure service gateway
BB-23: Secure service gateway SI-3: Malicious Code Protection
BB-23: Secure service gateway CM-7: Least Functionality
BB-23: Secure service gateway AC-3: Access Enforcement
BB-23: Secure service gateway AC-4: Information Flow Enforcement
BB-23: Secure service gateway SI-10: Information Input Validation
BB-23: Secure service gateway BB-03: Identity provider service
BB-23: Secure service gateway API endpoint
NORA-4: Back Office API endpoint
NORA-4: Back Office BB-03: Identity provider service
NORA-4: Back Office BB-13: Security information and event management service
API endpoint SI-10: Information Input Validation
API endpoint AC-4: Information Flow Enforcement
API endpoint AC-3: Access Enforcement
API endpoint SI-3: Malicious Code Protection
API endpoint SC-13: Cryptographic Protection
BB-13: Security information and event management service SI-4: System Monitoring
BB-13: Security information and event management service API endpoint
BB-13: Security information and event management service BB-17: Web application firewall service
BB-13: Security information and event management service BB-03: Identity provider service
BB-13: Security information and event management service BB-23: Secure service gateway
BB-03: Identity provider service SC-13: Cryptographic Protection
BB-03: Identity provider service AC-12: Session Termination